# LoRA: low-rank adaptation of large language models
7B: 7 billion parameters FP16: 16-bit floating point precision = 2 bytes 1 bytes = 8 bits 7B parameters * 2 bytes/parameter = 14 GB
以上,加载这个模型需要大约14 GB的内存。

代表了矩阵中线性无关的行或列的数量。


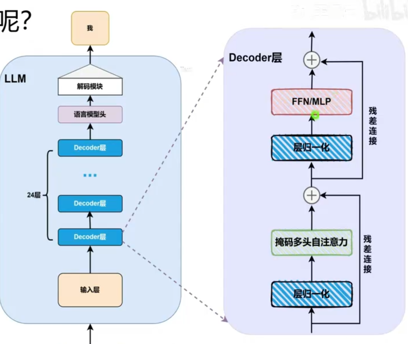
主流大模型均采用了Transformer Decoder-only架构:由24层decoder堆叠而成,各层结构高度一致。

层归一化(Layer Normalization)通过对每个输入样本的特征进行归一化处理,使得每个特征在训练过程中具有相似的分布,从而减少了内部协变量偏移(internal covariate shift)。
掩码多头自注意力(Masked Multi-Head Self-Attention)机制允许模型在处理序列数据时关注不同位置的信息,同时通过掩码机制确保模型只能关注当前时间步之前的信息,避免了信息泄露。
残差连接(Residual Connection)通过将输入直接添加到输出中,帮助缓解深层网络中的梯度消失问题,使得模型更容易训练。
前馈网络(Feed-Forward Network)由两个线性变换和一个非线性激活函数组成,负责对每个位置的特征进行进一步的处理和变换。
MLP(Multi-Layer Perceptron)是前馈网络的一种实现方式,通常包含一个隐藏层和一个输出层,通过非线性激活函数连接起来,用于增强模型的表达能力。
非线性也就意味着,输入和输出之间的关系不是简单的线性关系,而是通过某种非线性函数(如ReLU、Sigmoid等)进行变换,使得模型能够捕捉更复杂的模式和关系。真正进行了知识重组。

常见于风格变化。
随着微调经验积累,发现仅微调Attention难以改变模型的深层行为。
MLP模块是大模型中只是存储与重组的核心。
MLP的三组线性投影:
W_up:映射到高维空间。 W_gate:控制信息流动的门控机制。 W_down:将高维空间映射回原始维度。

当任务涉及到复杂推理、代码生成等时,MLP模块的作用尤为重要。
仅作用于Attention -> all linear,即并非微调全部参数而是在所有线性层插入LoRA.
Attention: W_Q, W_K, W_V, W_O MLP: W_up, W_gate, W_down
任务复杂、推理与知识重组要求高:All-linear 任务简单、显存受限:仅微调Attention
开始的时候,A X B = 0,即A和B的乘积为零矩阵。这样,前向传播时,LoRA模块的输出为零,不会对原始模型的输出产生影响。(前向传播,是指输入数据通过模型进行计算,最终得到输出的过程。在这个过程中,数据从输入层经过隐藏层,最后到达输出层。)
A和B的元素可以随机初始化,但需要满足A X B = 0的条件。这通常通过将A初始化为小的随机值,B初始化为零矩阵来实现。
第一次反向传播时,A的值不变(因为B^T是零矩阵),而B的值会根据损失函数的梯度进行更新。随着训练的进行,A和B都会逐渐调整,使得LoRA模块能够学习到有用的特征表示。(反向传播,是指在训练过程中,模型根据损失函数的梯度来更新参数的过程。通过计算损失函数相对于模型参数的梯度,模型能够调整参数以最小化损失,从而提高性能。)
